Treesoft CRM steht für optimales Kundenbeziehungsmanagement
Transparenz und Wissen für Marketing, Vertrieb und Service
Mit Treesoft CRM hast du alles, um deinen Vertrieb zu beschleunigen, erstklassigen Kundenservice zu bieten und effizientes Marketing zu betreiben. Das Projektmanagement und die Aufgabenverwaltung ermöglichen eine effiziente Steuerung der Arbeitsprozesse. Analysewerkzeuge helfen, die Prozesse zu bewerten und zu optimieren.








[TYPO3 Content Type: card_group, Header: Treesoft CRM umfasst folgende Programmmodule]
Treesoft CRM umfasst folgende Programmmodule
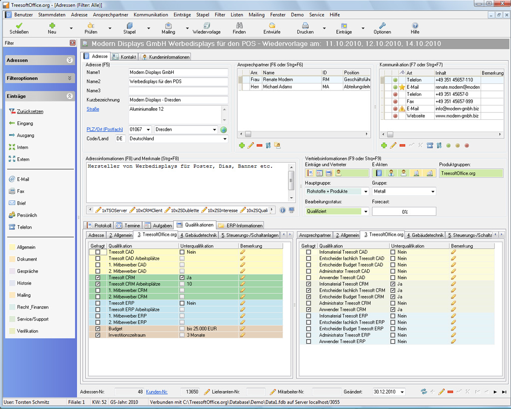
Adressverwaltung
Professionelles Adressen- und Kontaktmanagement zur Verwaltung von Interessenten, Kunden, Lieferanten, Hersteller und Mitarbeiter mit beliebig vielen Ansprechpartnern und Kommunikationsdaten.
Mehr InfosDublettenbereinigung
Mit der Treesoft Dublettenbereinigung lassen sich sowohl beim Import von Adressen als auch nachträglich in der Datenbank Dubletten finden und bereinigen.
Mehr InfosSerienbrief- und Kampagnenmanagement
Mit dem Treesoft Serienbrief- und Kampagnenmanagement lassen sich gespeicherte E-Mails, Telefaxe und Briefe als Mailings an einen oder mehrere Empfänger versenden.
Mehr InfosComputertelefonie
Sämtliche Anrufe, egal ob ein- oder ausgehend, werden protokolliert und können den Protokolleinträgen in der Adressverwaltung zugeordnet werden.
Mehr InfosERP Schnittstelle (API) zu Sage New Classic und Sage Office Line
Adressdaten, Dokumente und Offene Posten auf einen Blick.
Mithilfe der hochperformanten Sage Office Line Schnittstelle im Treesoft CRM hast du stets alle Adressdaten, Dokumente und Offene Posten im Blick. Mit einem Klick siehst du das gewünschte Dokument. In der Übersicht werden dir zu jeder Position der Kurztext eins und zwei angezeigt.
Aktiviere das entsprechende Kontrollkästchen, um direkt die Stücklisten, Langtexte und Texte mit auszugeben. Wechsle auf das Register Finanzbuchhaltung, um den gewünschten Überblick zu den Offenen Posten und Sperrvermerken zu erhalten. Klicke auf den Offenen Posten und das zugehörige Dokument wird angezeigt. Das geht schnell und ist übersichtlich, so wie man es sich als Anwender wünscht.
Ausführliche Informationen zu den ERP-Schnittstellen kannst du den CRM Zusatzmodulen entnehmen.



Geo-Data
Das Treesoft GEO-Data Modul bietet die Möglichkeit, eine oder mehrer Adressen auf einer internen Karte auf Google Maps oder in Google Earth anzeigen zu lassen. Hierdurch lassen sich in sekundenschnelle zum Beispiel deine Kunden in einem bestimmten Gebiet geografisch darstellen oder Routen für deine Außendienstmitarbeiter planen.
Mit dem Treesoft GEO-Data Modul lässt sich auch automatisch das zugehörige Bundesland zu einer Adresse anzeigen, falls du beispielsweise für deine Produkte unterschiedliche Bestimmungen je Bundesland berücksichtigen müsst.


Qualifikationen
Mit den Treesoft Qualifikationen lassen sich beliebige zusätzliche Informationen zu den Adressen und Ansprechpartner hinterlegen. Diese Informationen sind automatisch sofort auswertbar und werden auf einer entsprechenden Übersichtsseite so dargestellt, dass nur die eingetragenen Informationen angezeigt werden.
Zusätzlich wird noch das Datum der Eintragung angezeigt, so dass du jederzeit eine perfekte Übersicht über deine Adressen und Kontakte hast und weißt, wie alt die Informationen sind. Die einzelnen Qualifikationen können zusätzlich mit Bemerkungen versehen werden, was insbesondere beim Cross-Selling für enorme Übersichtlichkeit sorgt.


Interesse
Über das Treesoft Interesse lassen sich Vertriebsmöglichkeiten, auch Opportunities genannt, hinterlegen. Über das Interesse kann beispielsweise deine Preisliste angebildet werden, sodass der Anwender nur noch anhaken muss, für welche Produkte sich der Kunde interessiert. Das Interesse kann aus Material, Leistungen oder freiem Text bestehen, mit der Funktionstaste F10 kann das Interesse zu einer Adresse übersichtlich eingeblendet werden.

Statistik und Auswertung
Mit dem Treesoft Statistik- und Auswertungs-Modul lassen sich die Protokolleinträge von Treesoft Office auswerten und statistisch aufbereiten. Diese Protokolleinträge sind in Hauptgruppen, Gruppen und Betreffs unterteilt und lassen sich auf individuelle Bedürfnisse anpassen. Du benötigst eine Statistik für deine unternehmerischen Entscheidungen, willst einfach nur die Anzahl der geführten Telefonate eines bestimmten Mitarbeiters einsehen, oder diese mit den Telefonaten eines anderen Mitarbeiters vergleichen? Kein Problem, mit dem Treesoft Statistik- und Auswertungs-Modul setzt du deine Wünsche in die Realität um.





Treesoft Aufgaben- und Terminverwaltung
Die Treesoft Aufgaben- und Terminverwaltung ermöglicht es dir, Wiedervorlagen, Aufgaben und Termine, Adressen oder Projekt bezogen sowie Allgemein zu hinterlegen und diese im Kalender oder einer entsprechenden Übersicht anzuzeigen.
Eine Erinnerungs-Funktion ist genauso selbstverständlich enthalten wie der Status zu einer Aufgabe oder das Protokollieren einer erledigten Aufgabe in der Kundenhistorie. In Verbindung mit der Treesoft Computertelefonie lassen sich Wiedervorlagen direkt beim Anruf eines Kontaktes editieren und abarbeiten. Aus Protokolleinträgen können weitere Aufgaben oder Termine direkt auch für andere Mitarbeiter anlegen.
Über Benutzer- und Globale-Kalender, die einzeln oder gruppiert angezeigt werden können, lassen sich beliebige Strukturen abbilden. So ist es beispielsweise möglich, die Kalender aller Monteure gleichzeitig in einer Ansicht einzusehen und dadurch sofort einen freien Termin zu finden.

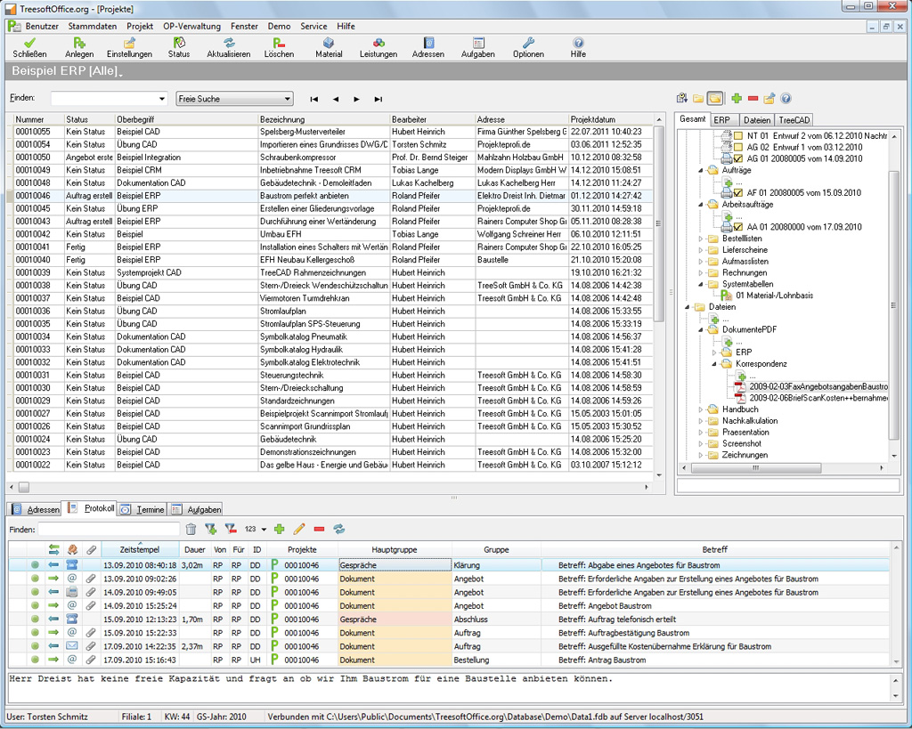
Projektverwaltung
Mit der Treesoft Projektverwaltung lassen sich kleine und große Projekte, sowie Vorgänge verwalten. Lege Projekte mit unterschiedlichen Oberbegriffen an und definiere deine Projekte über eine Projektdeklaration. Einem Projekt lassen sich unterschiedliche Adressen und Kontakte sowie Protokolleinträge zuordnen.
In Verbindung mit der Treesoft Aufgaben- und Terminverwaltung lassen sich auch Aufgaben und Termine einem Projekt zuweisen. Behalte durch den Projektstatus und die zugeordneten Aufgaben jederzeit den Überblick über eure Projekte. Der Integrierte Dateiexplorer bietet direkten Zugriff auf beliebige Dateien im Projektverzeichnis eure Projekte.
Wenn du deine Projekte noch über Verzeichnisse auf der Festplatte organisierst oder die Aufgaben zu einem Projekt zum Beispiel in einer MS-Excel Liste verwaltest, solltest du dringend die Treesoft Projektverwaltung einsetzen. Bestehende Projektstrukturen können in diesem Fall importiert werden, du hast direkt Zugriff auf deine Projekte und kannst zusätzlich Aufgaben dazu verwalten sowie einen Projektstatus setzen.



E-Akte (digitale Aktenordner)
Die Treesoft E-Akte bietet mehrere in Treesoft CRM integrierte, elektronische Aktenordner. Hierdurch lassen sich Aktenordner zu Adressen, Ansprechpartner, Anwendern anlegen. Sogar Anwender übergreifende Aktenordner sind möglich. Hierdurch lassen sich zum Beispiel Firmen interne Definitionen oder Verfahrensanweisungen zentral hinterlegen. Sogar das Hinterlegen von DIN EN ISO Handbüchern und die Lenkung von Dokumenten werden drastisch vereinfacht.

Protected E-Mail (Anti-Spam-Lösung)
Die Anti-Spam Lösung Treesoft Protectet E-Mail ist für jede einzelne E-Mail Adresse deines Unternehmens einsetzbar und unterschiedlich konfigurierbar.
Mit Treesoft Protected E-Mail erhältst du nur noch E-Mails von dir bekannten Kontakten. Absender die dir nicht bekannt sind, erhalten automatisch eine Autoreply-E-Mail mit einem Link zu deiner Homepage, auf der der Absender seine Kontaktdaten bekanntgeben kann. Sobald der Absender dies einmal gemacht hat, wird jede weitere E-Mail sofort und ohne Umwege zugestellt.
Spam E-Mails gehören damit der Vergangenheit an und Zusatzinformationen aus dem Modul Treesoft Qualifikationen lassen sich auf der Homepage per Mausklick zusätzlich abfragen.
Konvertierungstool zu ACT! oder CAS Genesis World
Mit dem Konvertierungstool zur ACT! oder CAS Genesis World Datenübernahme bietet dir Treesoft die Möglichkeit, eire ACT! oder CAS Genesis World Daten schnell und problemlos in Treesoft CRM einzulesen.
Sogar die ACT! Benutzer werden 1:1 übertragen. Einfach Treesoft CRM installieren, die Konvertierungsdaten einspielen, sich mit dem gewohnten Benutzernamen einloggen und sofort mit Treesoft CRM weiterarbeiten. Du hast alle Daten wie gewohnt im Zugriff und profitierst von den zusätzlichen Möglichkeiten, die Treesoft CRM bietet.
Treesoft CAD
kostenlos testen
Fragen?
Wir helfen gerne!
+49 2266 4763-800
sales@treesoft.de