Treesoft CAD Angebotsgenerator zu MS Word
Zusatzmodul für die Angebotserstellung auf Knopfdruck
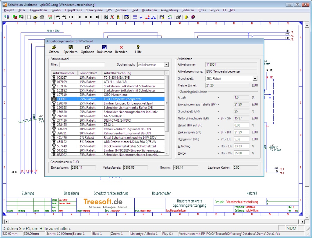
Suchst du nach einer kostengünstigen Möglichkeit, ein kalkuliertes Angebot in Microsoft Word zu erstellen? Dann ist dieses Zusatzmodul genau das Richtige für dich. Mit dem Treesoft CAD Angebotsgenerator MS Word erstellst du auf Knopfdruck aus der im Treesoft CAD generierten Stückliste ein Angebot.
Du kannst die Preise durch Rabatte oder Zuschläge kalkulieren. Die so berechneten Preise werden dann in dem generierten Angebot verwendet. Der Angebotsgenerator übergibt die projektierten Positionen über OLE-Automation an deine Microsoft Word Software. Durch die Anpassung der verwendeten Word Dokumentvorlage lässt sich das Angebot an die betrieblichen Anforderungen individuell anpassen und beispielsweise mit dem eigenen Firmenlogo versehen.
Bildergalerie: Treesoft CAD Angebotsgenerator MS Word


Treesoft CAD
kostenlos testen
Fragen?
Wir helfen gerne!
+49 2266 4763-800
sales@treesoft.de